MuSig2 Sequence
目次 (最終更新日:2025/09/29)
Generate MultiSig pubkey
libsecp256k1 library returns secp256k1_musig_keyagg_cache when calculating public key aggregation.
This value is used when calculating partial signatures.

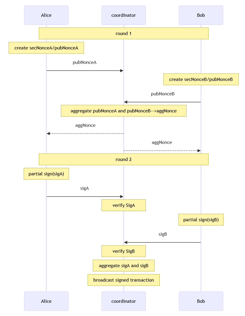
Sign
In libsecp256k1 library, calling secp256k1_musig_nonce_process() returns secp256k1_musig_session.
This value is used when calculating partial signatures and aggregate signatures.

リンク
- 開発日記
writer: hiro99ma